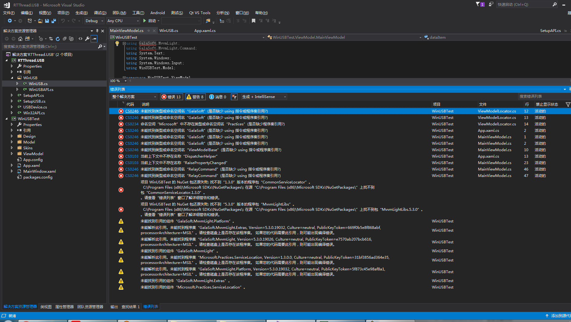
大师兄,你这个工程我下载下来之后,编译提示找不到几个命名空间。是我少了什么步骤吗? 