RandomValues is a plug-in for Notepad++ for generating passwords or test data for database and app development, performance testing, designing reports etc.
RandomValues is based on a prototype project randomdata
If you find the Random Values plug-in useful you can buy me a coffee! ☕
The RandomValues plug-in is available in the Plugins Admin in Notepad++ v8.1.9.1 or newer.
- In Notepad++ go to menu item
Plugins > Plugins Admin... - On tab
Availablesearch for the plugin namedRandom Values - Check the checkbox and press
Installbutton - Click
Yesto quit Notepad++ and "continue the operations" - Click
Yeson the Windows notification "Allow app to make changes"
If you have a Notepad++ version older than v8.1.9.1 or want to install it manually:
Copy the file RandomValuesNppPlugin.dll (32bit)
to new folder .\Program Files (x86)\Notepad++\plugins\RandomValuesNppPlugin\RandomValuesNppPlugin.dll.
For the 64-bit version, it's the same except copy the RandomValuesNppPlugin.dll (64bit)
to .\Program Files\Notepad++\plugins\RandomValuesNppPlugin\RandomValuesNppPlugin.dll.
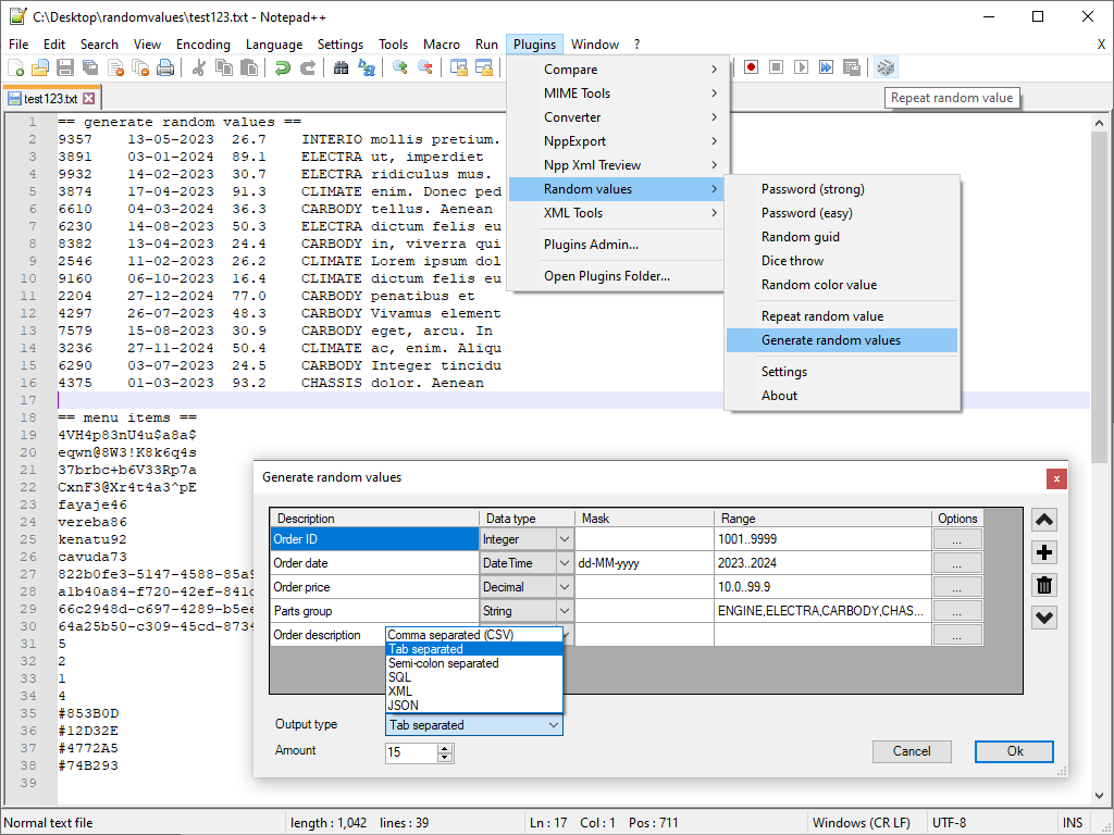
- Select the menu items to generate a single random value
- select "Generate random values" to generate many random values at once.
You can configure the five random value menu items in the menu Plugins > Random values > settings under the heading Menu items.
Set the first menu item to your prefered random value (password, guid etc).
Clicking the dice icon in the Notepad++ toolbar will generate a new random value.
Tip: You can customize the 5 menu items in the plug-in settings screen, and MenuItem1 is the default random value when clicking the dice icon in the toolbar, for quick and easy access. To customize a random value, you can first configure random values in the "Generate random values" screen and test it to see the results. Then go to the settings screen and copy&paste the random-value configuration line from GenerateCol01 to the MetnuItem1 entry.
NOTE: changing the configuration of the menu items requires a restart of Notepad++
You can add a mask for the random values, depending on the datatype.
Examples for String text values.
mask character
--------------------------------
A random vowel (AEIOU)
B random consonants (BCDFGHJKLMNPQRSTVWXYZ)
9 random digit (0123456789)
F random hexadecimal digit (0123456789ABCDEF)
@ random symbol (!@#$%^&*+-)
X random letter (vowel or consonants)
Y random letter or digit
Z random letter or digit or symbol
You can add a mask for the random values, depending on the datatype. Here are some examples of using a mask (Note that DateTime masks are case sensitive):
Datatype Mask remark
---------------------------------------------------------------------
String ababab99 For string value, generates "exakir97" etc.
String xxxyyyzz99 passwords, see below for extra options `MixMask`, `pwsafe` and `case`
DateTime yyyy/MM/dd datetime values, "2024/12/31" etc.
DateTime dd-MM-yyyy HH:ss:mm datetime values, "31-12-2024 23:59:59" etc.
DateTime HH:mm:ss datetime values, just the time part
Integer - no mask supported
Decimal - no mask supported
Note, for generating passwords there are additional options in the generate random values screen.
Enable Mix mask to randomize the order of the mask characters for each generated value.
Enable Password safe char and the resulting values won't include any i, o, g, l, s, z, 0, 1, 2, 5, 9 characters.
Change the case option to lower-case, upper-case, mixed-case (random) or InitCap, the last will capitalis first letter.
If no mask is configured for a String value, it will generate random snippets from the Lorem Ipsum text.
You can set a minimum/maximum range by specifying two values separated by .., or a discreet set of values separated by ,
Example of a range for integer values
1..20 Random integer from 1 up to and including 20
100..999 Random integer from 100 up to and including 999
1,2,3,4,5,6 Random value between 1 and 6
Example of a range for date values
2023..2024 Random date value between 2023-01-01 up to and including 2024-12-31
2023-06..2024-04 Random date value between 2023-06-01 up to and including 2024-04-30
2023-06-01..2023-07-01 Random date value between 2023-06-01 up to and including 2023-07-01
2023..2023 Random date value between 2023-01-01 up to and including 2023-12-31
Example of a range for string values
0,1,9 Random value 0, 1 or 9
Low,Medium,High Random code value "Low", "Medium" or "High"
M,F Random character M or F
M,M,M,F,F Random character M or F, but M/F will be approx. 60%/40%
The RandomValues plug-in is pretty much finished for now, but here is list of features that could be added (strikethrough is done)
random values based on masksgenerate single random valuegenerate multiple values at oncedifferent output formats, csv, SQL, xml, json etc.- support word lists in settings (can also be done using sets?)
additional mask options uppercase/mixed case (for passwords)option; limit to min max values- option; take x values from a set of values (needed? can also be done using sets)
- output xml, also path support? @properties etc. maybe?
- replace values in csv format, replace only in column X (too specific, really needed?)
- replace regex? is this needed? can also use default Notepad++ regex search + generate value
When generating lots of random passwords, it's not guaranteed that all values will be unique.
When generating lots of random data the plug-in can take a while to complete and Notepad++ can become temporarily unresponsive, for example 1000000 records will take a couple of seconds.
Masks are not supported for datatypes Integer and Decimal.
You can further customize random values for example by defining two separate columns ABC,DEF,XYZ and 100..999, and then combining (concatenating) the two values by removing the column separator, using the default Notepad++ search and replace function.
With thanks to:
- kbilsted for providing the excellent NotepadPlusPlusPluginPack.Net
- Members of the Notepad++ plugin development community
- Anyone who shared their plug-in on GitHub
The Random Values plug-in couldn't have been created without their source examples and suggestions.
This software is free-to-use and it is provided as-is without warranty of any kind.
11-jul-2021 - first release upload to github
24-oct-2021 - v0.2 Various bug fixes and added to Plugins Admin
13-nov-2021 - v0.2.1 Fluent UI icons, extra SQL options, various bug fixes
17-dec-2023 - v0.3 PostgreSQL support, toolbar icon updated, various bug fixes
BdR©2023 Free to use - send questions or comments: Bas de Reuver - [email protected]

