Una aplicación web que permite a los clientes realizar un seguimiento de sus equipos en el servicio técnico.
Los técnicos pueden registrar órdenes de trabajo y los administradores pueden generar informes y gestionar usuarios.
- 🚀 Tecnologías Utilizadas
- 🛠️ Instalación y Configuración
- 🗄️ Modelo de Datos
- 📡 Documentación de la API
- 👥 Contribuidores
- Backend: ☕ Java 17, Spring Boot, Spring Security, JWT
- Frontend: 💻 React.js, Tailwind CSS, Figma
- Base de Datos: 🗄️ MySQL, Hibernate, JPA
- QA: 🔍 Jasmine
- Colaboración: 🌐 GitHub
- DevOps: 🐳 Docker
- Java 17+
- Maven
- MySQL
- Node.js
- Docker
git clone https://github.com/No-Country-simulation/c23-78-webapp.git
cd c23-78-webapp/backendEdita application.properties con tus credenciales:
spring.application.name=trackmyfix
spring.datasource.url=${DB_HOST}
spring.datasource.username=${DB_USER}
spring.datasource.password=${DB_PASSWORD}
spring.jpa.database-platform=org.hibernate.dialect.MySQLDialect
spring.jpa.hibernate.ddl-auto=create-drop
spring.jpa.show-sql=true
spring.jpa.defer-datasource-initialization=false
spring.sql.init.mode=never
spring.output.ansi.enabled=ALWAYS
logging.pattern.console=%clr(%d{yyyy-MM-dd HH:mm:ss}){magenta} %clr(%-5p) %clr(%c{1}){blue}:%clr(%L){cyan} - %m%n
server.port=9091
server.error.whitelabel.enabled=falseCrea un archivo .env con las siguientes variables:
DB_HOST=jdbc:mysql://localhost:3306/track_my_fix_db?createDatabaseIfNotExist=true&serverTimezone=UTC
DB_USER=root
DB_PASSWORD=admin
MYSQL_ROOT_PASSWORD=admin
MYSQL_PASSWORD=admin
MYSQL_DATABASE=track_my_fix_db
ACCESS_SECRET="404E635266556A586E3272357538782F413F4428472B4B6250645367566B5970"
REFRESH_SECRET="3vk+1tEK9e7FRXVLiKZmlfpCUqML7hY4ppptgminQmk="
REFRESH_EXPIRATION=900000
ACCESS_EXPIRATION=600000Para que tu IDE (por ejemplo, IntelliJ IDEA) reconozca las variables de entorno del archivo .env, sigue estos pasos:
- Instala el plugin "EnvFile" en IntelliJ IDEA.
- Ve a Run/Debug Configurations.
- Selecciona tu configuración de ejecución.
- Marca la opción "Enable EnvFile".
- Añade el archivo
.enva la lista de archivos de entorno.
-
Usando el Atajo de Teclado:
PresionaShift + F10para ejecutar el proyecto desde IntelliJ IDEA. -
Usando el Botón de Ejecución:
Haz clic en el ícono de play verde en la esquina superior derecha de IntelliJ IDEA para ejecutar el backend.
IntelliJ IDEA detectará automáticamente el comando de Maven y lo ejecutará, sin necesidad de usar la terminal directamente.
-
Acceder a la documentación de la API:
Para comenzar, abre la documentación de la API en Postman desde el siguiente enlace:
Documentación API - Postman.
En la documentación, encontrarás todos los detalles sobre los endpoints disponibles y cómo interactuar con ellos. -
Iniciar sesión:
Antes de poder acceder a las APIs, necesitas autenticarte con uno de los dos roles disponibles: Technician o Admin. Según el rol con el que te loguees, tendrás acceso a diferentes permisos para interactuar con las APIs.-
Login como Technician:
Realiza una solicitudPOSTa la URL indicada en la documentación para obtener un token de acceso con los permisos de Technician. -
Login como Admin:
De manera similar, realiza una solicitudPOSTpara obtener un token de acceso con los permisos de Admin.
El proceso de autenticación para ambos roles está detallado en la documentación, incluyendo los parámetros necesarios.
-
-
Acceder a las APIs protegidas:
Una vez que hayas obtenido el token correspondiente, puedes incluirlo en las cabeceras de tus solicitudes para acceder a las APIs protegidas. Por ejemplo, para probar el endpoint de equipos, realiza una solicitudGETa la siguiente URL:GET http://localhost:9091/work-order
git clone https://github.com/No-Country-simulation/c23-78-webapp.git
cd c23-78-webapp/frontendUna vez dentro del directorio frontend, instala las dependencias necesarias para ejecutar el proyecto:
npm installLuego de instalar las dependencias, puedes ejecutar el proyecto en modo desarrollo con el siguiente comando:
npm run devDespués de ejecutar el proyecto, verás en la terminal un mensaje similar al siguiente:
VITE v6.1.0 ready in 1337 ms
➜ Local: http://localhost:5173/
➜ Network: use --host to expose
➜ press h + enter to show helpHaz clic en el enlace Local: http://localhost:5173/ para abrir la aplicación en tu navegador.
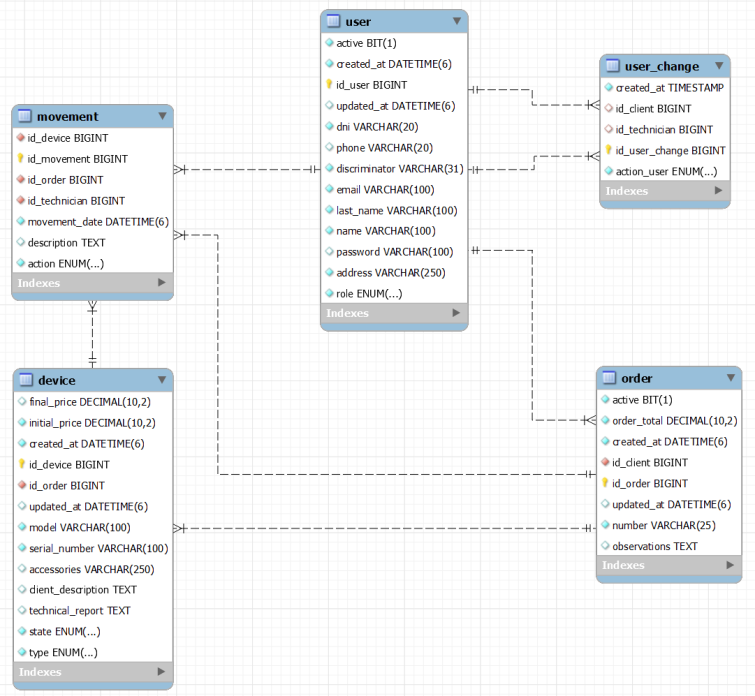
- User: Representa a los clientes y técnicos.
- Order: Orden de servicio generada para cada equipo.
- Device: Equipos registrados en servicio técnico.
- Movement: Historial de movimientos del equipo.
- UserChange: Registro de cambios realizados sobre los clientes.
- Action: Acciones realizadas en órdenes de trabajo.
- ActionUser: Acciones relacionadas con clientes.
- Role: Roles disponibles (Admin, Technician, Client).
- State: Estados de un dispositivo en reparación.
- Type: Tipos de dispositivos registrados.
La API está documentada con Swagger. Accede en:
🔗 http://localhost:8080/swagger-ui.html
| Rol | Nombre | Correo |
|---|---|---|
| Frontend | Daniel Perez | [email protected] |
| Frontend | Lorenzo Segada López | [email protected] |
| Frontend | Dennis Benavides Ponce | [email protected] |
| Backend | Delmer Rodríguez | [email protected] |
| Backend | Esteban Christian Durante | [email protected] |
| Backend | Gustavo Rodolfo Paz | [email protected] |
| QA | Gregori Rafael Urbaneja Morales | [email protected] |


