-
Notifications
You must be signed in to change notification settings - Fork 0
Visual Environment
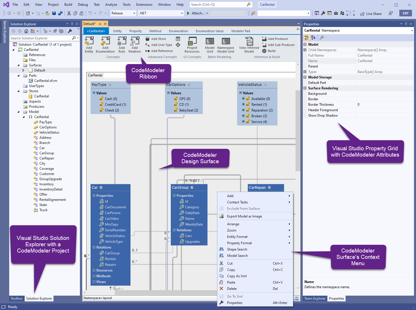
This image shows Visual Studio with an open CodeModeler project named “CarRental” and several key tool windows you'll likely use:

The Solution Explorer (right) contains a CodeModeler project. This is a special type of Project. It lets you view, navigate, and manage your CodeModeler files (for storage) and concepts (entities, methods, etc.).
The Design Surface Editor window (center), contains CodeModeler-specific graphical editor to help you visually design your concepts. It’s also equipped with a top Ribbon bar with the most common control. It also has a right-click context menu with other commands.
The Property Grid (right) is the exact same property grid used by Visual Studio. Use this window to view and change the design-time properties and events of selected objects located in editors (Design Surface) and designers (CodeModeler-type Project Hierarchy).
- Introduction
- Architect Guide
- Concepts
- Using Visual Studio
- Overview
- Creating a CodeModeler Project
- Visual Environment
- Project Hierarchy
- Design Surface
- Customizing Design Surfaces
- Ribbon Bar
- Property Grid
- Member Format Expressions
- Model Grid
- Method Editor
- View Editor
- Instance Editor and Grid
- Resources Editor
- Inferred Model Viewer
- Building
- Project Physical Layout
- Source Control Support
- Generating
- Aspect Oriented Design (AOD)
- Developer Guide
- The Business Object Model (BOM)
- CodeModeler Query Language (CMQL)
- Starting Guide - Tutorial
- Upgrade From CFE