Skip to content
Nathan Corcoran edited this page Oct 1, 2022 · 15 revisions

Introduction

There are expected to be several UI displays in the game, e.g. main menu, player stats, level text, pop-up menus, etc. The game engine makes use of libgdx's Scene2D class to render UI elements such as images and text to the screen.

Key Components

  • Renderer - Creates the stage, a canvas for UI elements (actors): Renderer.
  • Render Service - Provides global access to the stage: RenderService.
  • UI Components - Components containing actors to render onto the stage: extend UIComponent.

Usage

Create a UI entity and add UI Components to it (entities can have multiple UI components as long as there's only one of each type):

Entity UI = new Entity();
UI.addComponent(new GameAreaDisplay("Box Forest"));

The UI component should extend UIComponent:

public class UIDisplay extends UIComponent {
  private Label label;

  @Override
  public void create() {
    super.create();
    addActors();
  }

Create actors and add them to the stage in create(). Anything that isn't automatically rendered by the stage should be added to draw().

  • Example without using libgdx Table:
  private void addActors() {
    label = new Label("Hello World", skin);
    label.setFontScale(2f);
    stage.addActor(title);
  }

  @Override
  public void draw(SpriteBatch batch)  {
    // change position in case of window resize
    int screenHeight = Gdx.graphics.getHeight();
    float offsetX = 10f;
    float offsetY = 30f;
    label.setPosition(offsetX, screenHeight - offsetY);
  }
  • Example with libgdx Table:
private void addActors() {
    // Create table
    table = new Table();
    table.top().left();
    table.setFillParent(true);
    table.padTop(30f).padLeft(10f);
    
    // Add an image
    label = new Label("Hello World", skin);
    label.setFontScale(2f);

    table.add(label).pad(5);
    stage.addActor(table);
  }

  @Override
  public void draw(SpriteBatch batch)  {
    // changing position on window resizing is handled by the stage
  }

Remove actors from the stage in dispose():

  @Override
  public void dispose() {
    super.dispose();
    title.remove();
  }
}

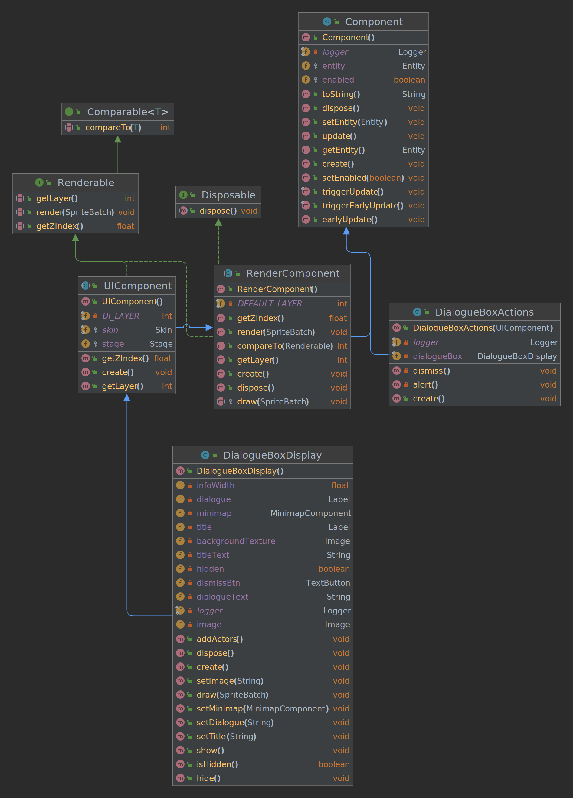
Dialogue box:

A global dialogue box is now available, currently in the AtlantisGameArea class. This dialogue box is final, however it is somewhat mutable, including:

  • title
  • text
  • image
  • visibility

Text updating still needs fixing, as currently although the text is updated, the renderer is not made aware of these changes.

Mutability:

dialogueBox.hide();
/* trigger event */
dialogueBox.setText("new text");
dialogueBox.setTitle("new title");
dialogueBox.setImage(new Image(...));
dialogueBox.show();

The dialogue box can be dismissed via the top-left dismiss button, which currently states "EXIT", but will be changed in the near future.

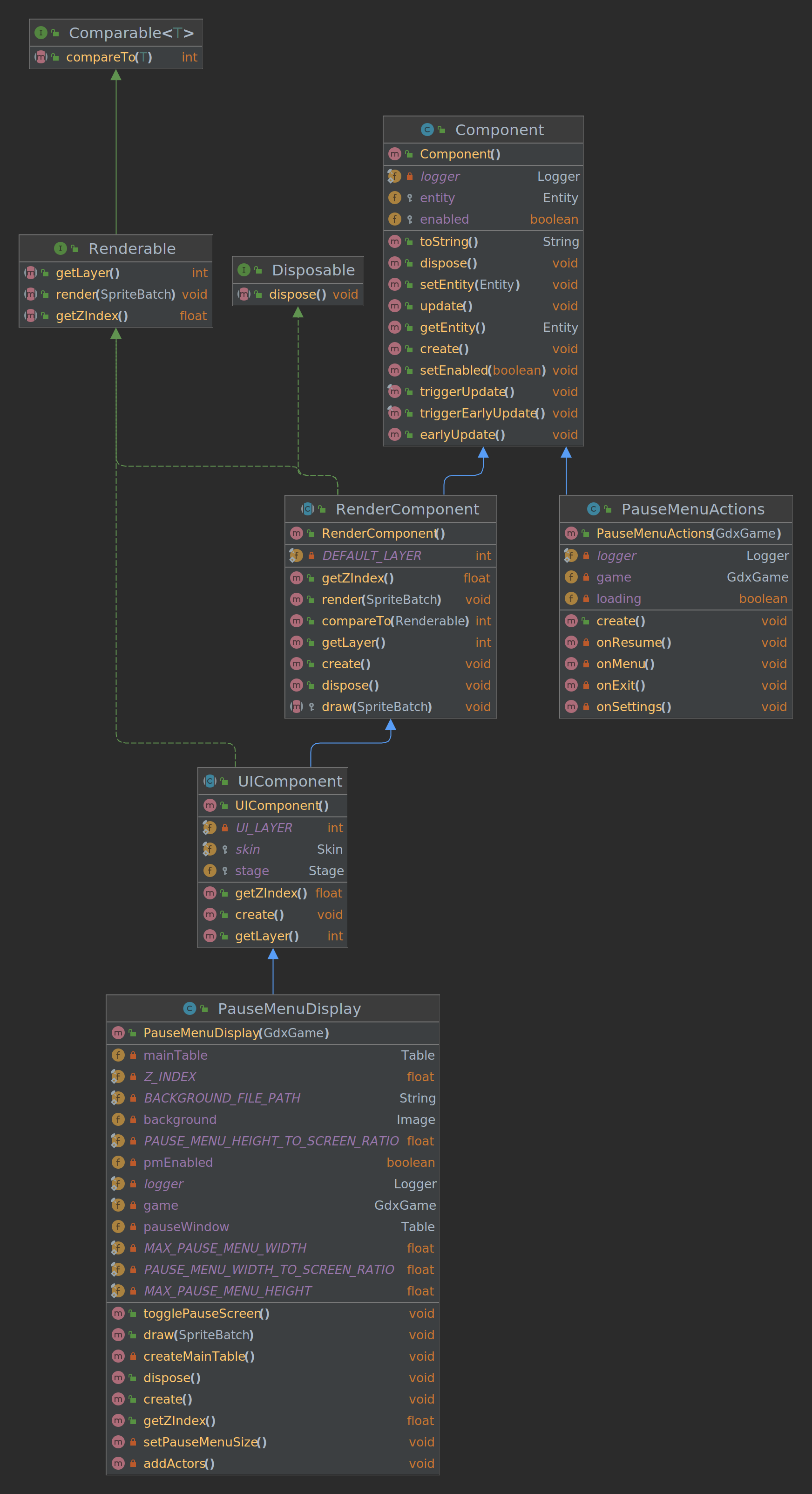
Pause menu:

  • Create a Pause Menu
 private void addActors() {
    pauseWindow = new Table();
    background = new Image(ServiceLocator.getResourceService().getAsset(BACKGROUND_FILE_PATH, Texture.class));
    createMainTable();
    pauseWindow.add(mainTable);


   pauseWindow.padTop(0);
   pauseWindow.padBottom(0);
   pauseWindow.setVisible(false);
   background.setVisible(false);
   setPauseMenuSize();

   stage.addActor(background);
   stage.addActor(pauseWindow);

   entity.getEvents().addListener("togglepm", this::togglePauseScreen);
  }
  • Now we need a function to turn the pause menu on and off
  public void togglePauseScreen() {
      GameTime timeSource = ServiceLocator.getTimeSource();

      if (!pmEnabled) {
          timeSource.paused();
          pauseWindow.setVisible(true);
          background.setVisible(true);
          pmEnabled = true;
      } else {
          timeSource.unpaused();
          pauseWindow.setVisible(false);
          background.setVisible(false);
          pmEnabled = false;
      }
    }
  • Then simply assign the function to an event
entity.getEvents().addListener("togglepm", this::togglePauseScreen);
  • To trigger the event, use
entity.getEvents().trigger("togglepm");

UML Diagrams

Dialogue BoxDialogueBoxUML

Pause MenuPauseMenuUML

Table of Contents

Home

Game

Game Home

Design Influences

Gameplay Features

Style

Story

Friendly Units
Map
City
Buildings
Unit Selections

Spell

Game User Testing: Theme of Unit Selection & Spell System

UI User Testing

Tutorial

Resource Stats Display

Loading Screen Bar

Health Bars
In Game menu
  • Feature
  • User Testing:In Game Menu

Landscape Tile Design

Landscape Tile Design Feedback

Weather Design

Weather Design Feedback

Camera Movement

Enemy design

Enemy Units

Enemy AI

How Animation Works

Map Flooding

Game Engine

Getting Started

Entities and Components

Service Locator

Loading Resources

Logging

Unit Testing

Debug Terminal

Input Handling

UI

Animations

Audio

AI

Physics

Game Screens and Areas

Terrain

Concurrency & Threading

Settings

Troubleshooting

MacOS Setup Guide

Clone this wiki locally