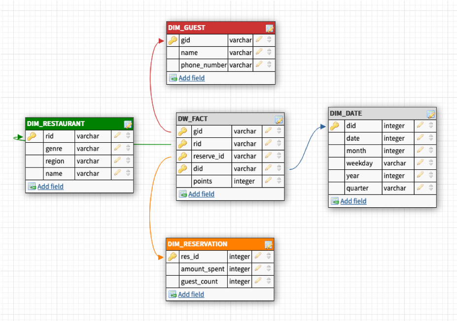
The project was developed as part of my Emerging Non Traditional Database Systems class. A data warehouse system was implemented using Flask for restaurants.
-
Notifications
You must be signed in to change notification settings - Fork 0
chashmeetsingh/Restaurant-Data-Warehouse
Folders and files
| Name | Name | Last commit message | Last commit date | |
|---|---|---|---|---|
Repository files navigation
About
Datawarehouse tp help restaurants with analytics and finding patterns in data.
Resources
Stars
Watchers
Forks
Releases
No releases published
Packages 0
No packages published







