-
Notifications
You must be signed in to change notification settings - Fork 43
Catalog Selection
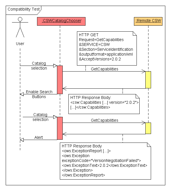
The "choose Catalog" combobox allows user to select a catalog from a list, setted at configuration time. When the user select a catalog, the application make an AJAX GetCapabilities Request to the remote CSW, than parses the response. THE HTTP GET URL is shown below.
Understand the ows:exception is hard! Sometimes the Catalog Service cannot perform a getCapabilities but you can perform a getRecords, anyway! Sometimes the csw do not response with standard xml, but expose an HTML page.
So we can distinguish different cases:
In this case the HTTP response body contains the tag <Capabilities> and it exposes all service capabilities about the CSW Service Exemple Response:
<?xml version="1.0" encoding="UTF-8"?>
<csw:Capabilities xmlns:csw="http://www.opengis.net/cat/csw/2.0.2"
xmlns:gml="http://www.opengis.net/gml"
xmlns:gmd="http://www.isotc211.org/2005/gmd"
xmlns:ows="http://www.opengis.net/ows"
xmlns:ogc="http://www.opengis.net/ogc"
xmlns:xlink="http://www.w3.org/1999/xlink"
xmlns:xsi="http://www.w3.org/2001/XMLSchema-instance"
version="2.0.2"
xsi:schemaLocation="http://www.opengis.net/cat/csw/2.0.2 http://schemas.opengis.net/csw/2.0.2/CSW-discovery.xsd">
<ows:ServiceIdentification>
<ows:Title />
<ows:Abstract />
<ows:Keywords>
[...]
</ows:Keywords>
<ows:ServiceType>CSW</ows:ServiceType>
<ows:ServiceTypeVersion>2.0.2</ows:ServiceTypeVersion>
<ows:Fees />
<ows:AccessConstraints />
</ows:ServiceIdentification>
[...]
</csw:Capabilities>
In this case exceptionCode="NoApplicableCode". The search is allowed but the application display an alert to notify the problem.
Exemple Response:
<?xml version="1.0" encoding="UTF-8"?>
<ows:ExceptionReport xmlns:ows="http://www.opengis.net/ows" version="1.0.0">
<ows:Exception exceptionCode="VersionNegotiationFailed">
<ows:ExceptionText>2.0.2</ows:ExceptionText>
</ows:Exception>
</ows:ExceptionReport>
In this case the exception raised is about the service field so the exception tag has locator="service" as attribute. Search is denied and an alert notify the problem.
Exemple Response:
<?xml version="1.0" encoding="UTF-8"?>
<ows:ExceptionReport xmlns:ows="http://www.opengis.net/ows"
version="1.0.0">
<ows:Exception exceptionCode="InvalidParameterValue"
locator="service">
<ows:ExceptionText>
CSW
</ows:ExceptionText>
</ows:Exception>
</ows:ExceptionReport>
This is the simpler error to understand. The Exception tag contains exceptionCode="VersionNegotiationFailed" as attibute. Search is denied and an alert notify the problem.
Exemple response:
<?xml version="1.0" encoding="UTF-8"?>
<ows:ExceptionReport xmlns:ows="http://www.opengis.net/ows" version="1.0.0">
<ows:Exception exceptionCode="VersionNegotiationFailed">
<ows:ExceptionText>2.0.2</ows:ExceptionText>
</ows:Exception>
</ows:ExceptionReport>
In this case, the search is not allowed. The service url should not be a CSW server too.
