-
Notifications
You must be signed in to change notification settings - Fork 1
TIL 1월 31일
whipbaek edited this page Feb 1, 2023
·
8 revisions
- 카메라 오디오 분리 완료
- 버그 없이 마무리 됨
- 할 일은 계속 생김
- 진행 정도가 생각보다 더딘 것 같음.. 조금 더 갈아넣어야할거같다
- 어지럽다...
- 머리가 띵하다...
- 버튼별 기능이 세분화 되어 있기에 transport 별 mediastreaming의 상태를 조정할 필요가 있어 보인다.
- 이 부분에 대해서는 한번 해봐야 감이 잡힐 듯
- Real-time에서는 생각보다 상호작용되는 것들이 많아 이에 대한 고려를 계속 해봐야하는게...좀...
음성대화방에 들어가는 경우를 기준으로 누를 버튼들의 기능들은
- 개별서버 접속버튼 - 대화방 접속(audio on, video disable) 1.1 접속후 disable 처리 1.2 나랄 때 disable -false
- 카메라공유 - on&off
- 화면공유 - 3.1 화면공유 중 화면공유 클릭시
- 종료 태그 + 화면 변경 태그
- 종료버튼 - 그냥 종료
- connecting state - 연결 상태 제공
- 마이크 on-off (마이크 상태 mute 처리)
- 해드셋 on-off (....?)
- 서버 생성 페이지 80프로 구성 완료
- 서버 사이드바 기본 구성 완료(세부적인 거 수정 + dnd 적용 필요)
- 개인 설정 페이지 설정 사이드바 구성 완료
- 생각했던 거 보다 진행이 느려서 마음이 급해지는 부분이 있는거 같다. 좀 더 할일을 쪼개서 하나씩 해나가는 느낌으로 시간을 많이 배정해야 될 거 같다.
- 확실히 drag and drop은 dnd 라이브러리를 쓰는게 좀 더 빠르고 효율적인거 같다. 당연한 얘기겠지만 직접 구성 해둔 것 보다 라이브러리를 적용 시킨게 확실히 좋은거 같다.
- FE팀 스터디(13:30 ~ ): prettier 설정, css formatter 적용보기, 기타 세부사항 확인, 작업 해야 되는 부분 추가 공유
- dnd 적용, 설정 페이지(세부 항목 페이지) 구성
- 커뮤니티 서버 crud 70%, 연결된 꼬리들도 거의 다 완성 되어감
- 복잡해.. 언제 로직 분리 하지...
- db에 접근하여 데이터를 받아올 때, 동기 비동기의 개념이 중요
- 동기 비동기 개념 익히기 (promise, future, aynsc await) https://umbum.dev/1051#:~:text=Promise%20%2F%20Future%EB%9E%80%3F,%EC%9D%84%20%EC%88%98%ED%96%89%ED%95%A0%20%EC%88%98%20%EC%9E%88%EB%8B%A4.
스키장 이슈로 휴무.. 🏂
- 대화 찾기 또는 시작하기 버튼 구현
- 다이렉트 메시지 버튼 구현
- 22:00 ~ 00:00 코어 스터디
- 시간이 모자라다. 잡담을 줄이고 몰입해서 시간을 효율적으로 사용하자.
- 오늘 카페에서 공부를 하니까 집중이 잘 됐다. 앞으로도 웬만하면 카페에 가야겠다.
- css: createGlobalStyle not being auto formatted!
createGlobalStyle 내에서 포맷이 자동으로 정렬되지 않는 문제가 있어서 구글링했다. (참고 자료)
- styled-components의
css를 이용하면 된다. - 예로 들면 이렇게!
css에 백틱으로 감싸주면 된다.
import { createGlobalStyle, css } from 'styled-components';
export default createGlobalStyle`${css`
html,
body,
#root {
padding: 0px;
margin: 0px;
width: 100vw;
height: 100vh;
}
`}`;- css-overview
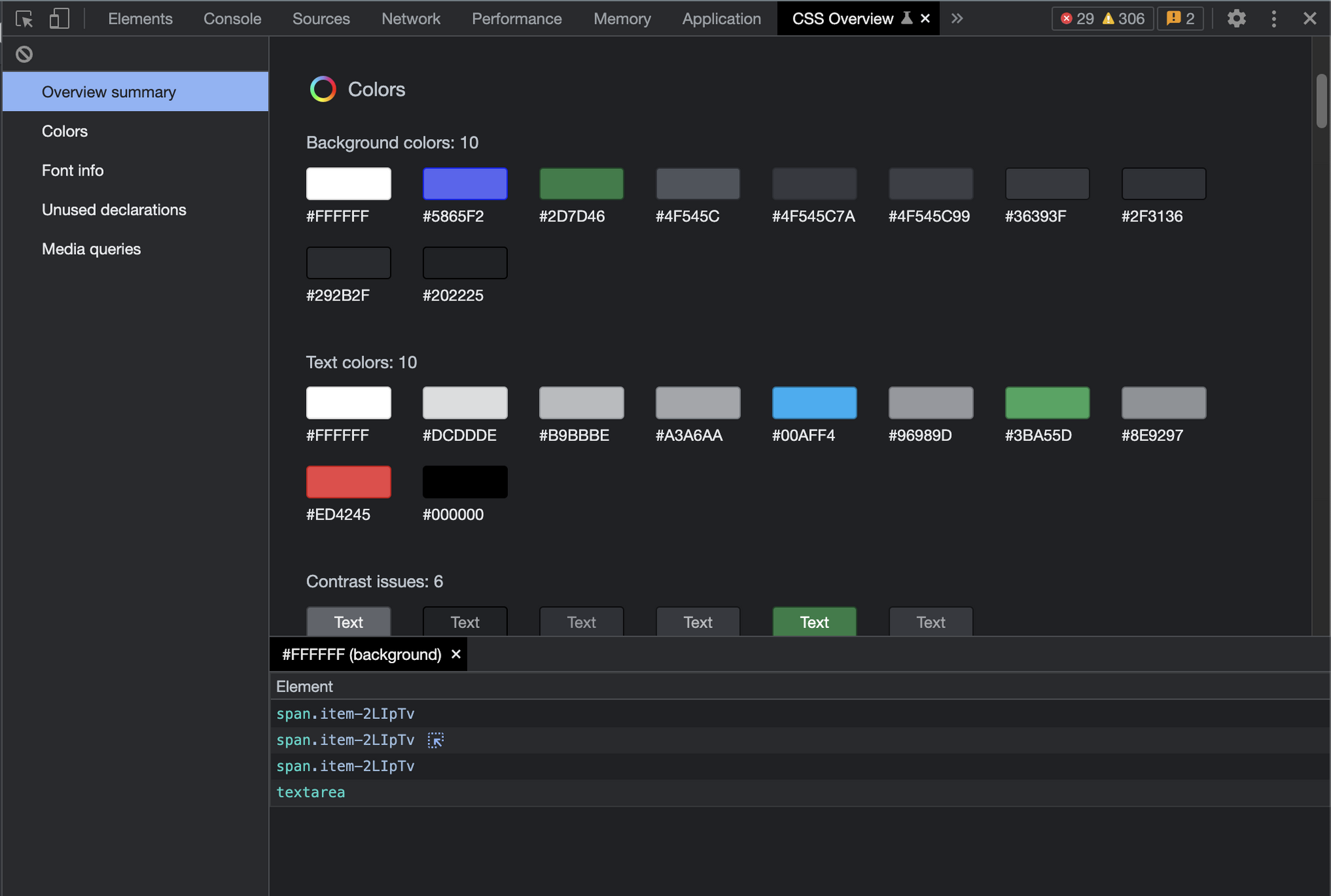
- 크롬 개발자 도구의 css-overview 기능을 발견했다.


- 색깔과 폰트 정보, 그리고 어디서 사용됐는지도 볼 수 있다.
- 이전에는 맥북의 Digital Color Meter를 찍어서 수동으로 color를 뽑아내고 폰트의 크기도 발견되는대로 작성을 했었는데, 그렇게 하고 구현을 해보니 빠뜨린 색과 폰트 크기가 자주 발견이 됐었다. 그래서 css-overview를 토대로 색깔과 폰트 크기를 재정리하고 theme를 재정리했다. (정리 링크)

- 내일 현우님과 만나서 같이 theme 파일을 재정리하기로 했다.
- 현우님과 만나서 theme 파일 정리하고, prettier 룰 정하기