A transport implementation for the Bluetooth Manager based on TinyB library.
The Bluetooth Manager is a set of java APIs which is designed to streamline all the hard work of dealing with unstable by its nature Bluetooth protocol. A specially designed abstraction layer (transport) is used to bring support for various bluetooth adapters/dongles, operation systems and hardware architecture types.
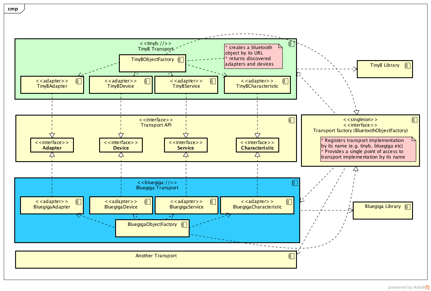
The following diagram outlines some details of the Bluetooth Manager Transport abstraction layer:
The TinyB transport brings support for:
- Conventional USB bluetooth dongles.
- Linux based operation systems.
- A wide range of hardware architectures (including some ARM based devices, e.g. Raspberry PI etc).
You must upgrade your Bluez software to 5.43+. This is due to some changes in the DBus API in Bluez 5.43v. UPDATE: The new Bluez version 5.48 is not recommended as it is not yet supported by TinyB library. See: intel-iot-devkit/tinyb#131
You can use systemctl utility to check which Bluez version you are running:
pi@raspberrypi:~ $ sudo systemctl status bluetooth
● bluetooth.service - Bluetooth service
Loaded: loaded (/lib/systemd/system/bluetooth.service; enabled)
Active: active (running) since Fri 2017-12-01 16:33:35 NZDT; 2 days ago
Docs: man:bluetoothd(8)
Main PID: 677 (bluetoothd)
Status: "Running"
CGroup: /system.slice/bluetooth.service
└─677 /usr/libexec/bluetooth/bluetoothd
Dec 01 16:33:34 raspberrypi systemd[1]: Starting Bluetooth service...
Dec 01 16:33:35 raspberrypi bluetoothd[677]: Bluetooth daemon 5.47
Dec 01 16:33:35 raspberrypi systemd[1]: Started Bluetooth service.Notice a line that contains Bluez version:
Dec 01 16:33:35 raspberrypi bluetoothd[677]: Bluetooth daemon 5.47If you have an older Bluez version you must upgrade it. There are several ways to accomplish this (ubuntu/raspbian):
- If you are using Raspberry PI, then do not uninstall existing Bluez, otherwise the internal bluetooth module won't work.
- Install some build tools:
sudo apt-get install libglib2.0-dev libdbus-1-dev libudev-dev libical-dev libreadline6 libreadline6-dev- Download Bluez source code, e.g:
wget http://www.kernel.org/pub/linux/bluetooth/bluez-5.47.tar.xz- Extract the tar archive:
tar -xf bluez-5.47.tar.xz && cd bluez-5.47
- Configure Bluez project:
./configure --prefix=/usr --mandir=/usr/share/man --sysconfdir=/etc --localstatedir=/var- Build Bluez from sources:
make
sudo make install- Make sure that the Bluez start up service is pointing to the newly built Bluez:
nano /lib/systemd/system/bluetooth.serviceYou should see something like that:
ExecStart=/usr/libexec/bluetooth/bluetoothdRun the script below to see Bluez version:
pi@raspberrypi:~ $ cd /usr/libexec/bluetooth/
pi@raspberrypi:/usr/libexec/bluetooth $ ./bluetoothd --version
5.47- Edit Bluez DBus config to add a permission to access Bluez for the bluetooth group (/etc/dbus-1/system.d/bluetooth.conf):
<busconfig>
<policy user="root">
...
</policy>
<policy group="bluetooth">
<allow send_destination="org.bluez"/>
</policy>
...
</busconfig>- Add openhab user to the bluetooth group:
sudo usermod -a -G bluetooth openhab- Reload service definitions:
sudo systemctl daemon-reload- Restart bluez:
sudo systemctl restart bluetoothsudo apt-get install debhelper dh-autoreconf flex bison libdbus-glib-1-dev libglib2.0-dev libcap-ng-dev libudev-dev libreadline-dev libical-dev check dh-systemd libebook1.2-dev
wget https://launchpad.net/ubuntu/+archive/primary/+files/bluez_5.43.orig.tar.xz
wget https://launchpad.net/ubuntu/+archive/primary/+files/bluez_5.43-0ubuntu1.debian.tar.xz
wget https://launchpad.net/ubuntu/+archive/primary/+files/bluez_5.43-0ubuntu1.dsc
tar xf bluez_5.43.orig.tar.xz
cd bluez-5.43
tar xf ../bluez_5.43-0ubuntu1.debian.tar.xz
debchange --local=~lorenzen 'Backport to Xenial'
debuild -b -j4
cd ..
sudo dpkg -i *.debYou are welcome to contribute to the project, the project environment is designed to make it easy by using:
- Travis CI to release artifacts directly to the Maven Central repository.
- Code style rules to support clarity and supportability. The results can be seen in the Codacy.
- Code coverage reports in the Coveralls to maintain sustainability. 100% of code coverage with unittests is the target.
The build process is streamlined by using standard maven tools.
To build the project you will need to install the TinyB library into your maven repository. Run this in the root of the project (use install-dependencies.bat file for windows):
sh .travis/install-dependencies.shThen build the project with maven:
mvn clean installTo cut a new release and upload it to the Maven Central Repository:
mvn release:prepare -B
mvn release:performTravis CI process will take care of everything, you will find a new artifact in the Maven Central repository when the release process finishes successfully.
All TinyB dependencies (jar file and native libs) are manged by the project and automatically loaded in runtime, so that end-users do not have to build and install TinyB library locally.
In order to update TinyB library the following steps should be done:
- Build TinyB library as per TinyB documentation for each CPU architecure type:
- x86_32
- x86_64
- arm6
- Copy/replace the following files (arm architecure is used in the examples below, similar paths should be used for the other archs):
- /build/src/libtinyb.so to /src/main/resources/native/arm/armv6/libtinyb.so
- /build/java/jni/libjavatinyb.so to /src/main/resources/native/arm/armv6/libjavatinyb.so
- /build/java/tinyb.jar to /lib/tinyb.jar
- Update the TinyB "Specification-Version" number int the MANIFEST.MF file:
- Unpack tinyb.jar file which was copied earlier
- Find its "Specification-Version" in the MANIFEST.MF file (<tinyb.jar>/META-INF/MANIFEST.MF)
- Update "Specification-Version" in the project MANIFEST.MF file
- Optional (if you are planning to use the project locally): Install TinyB library into your local maven repository:
- sh .travis/install-dependencies.sh (use install-dependencies.bat file for windows)
- Optional (if you are planning to use the project locally): Build the project
- mvn clean install
