-
Notifications
You must be signed in to change notification settings - Fork 13
Home
ysichov edited this page Sep 9, 2020
·
6 revisions
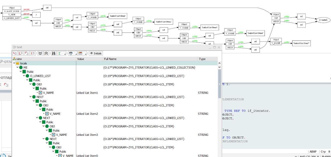
After break-point started, copy script code to tab script in debugger and run script.
It will show all local and global variables including deep structure and ABAP objects.
Button "Initials" change empty variable visibility mode.
In left corner there are 4 buttons to send standard debug code (F5, F6, F7, F8 ).
Double click on table opens a new tab with the table contents. You can open as many tables as you need or allows your monitor resolution.
It is only alpha version of first step to full Time travel Debugging like in PyTrace
Alpha 0.2 code viewer added



