-
Notifications
You must be signed in to change notification settings - Fork 21
Escopo
| Data | Versão | Descrição | Responsavel |
|---|---|---|---|
| 04/07/2016 | 0.1.0 | Iniciando documento | Victor Arnaud |
| 04/07/2016 | 1.0.0 | Finalizando a primeira versão do documento | Victor Arnaud |
| 06/07/2016 | 1.0.0 | Inserindo processo do escopo | Victor Arnaud |
O presente documento descreve o planejamento do escopo do projeto. Ele tem por objetivo estabelecer como o escopo é definido, validado e controlado, fornecendo a base de gerenciamento do mesmo ao longo de todo o projeto.
O escopo será definido a partir de uma Estrutura Analítica do Projeto (EAP), tendo em vista que EAP possibilita um melhor monitoramento e controle do escopo ao logo do projeto.
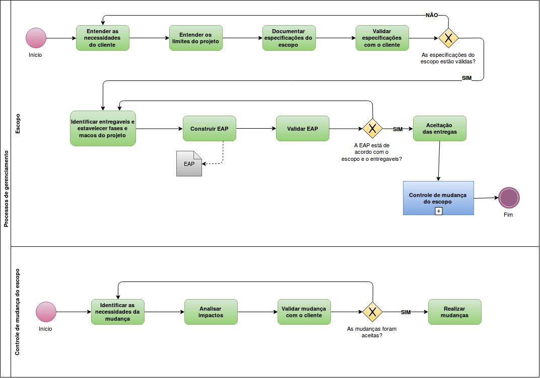
O escopo do projeto será identificado e documentado seguindo o processo através das seguintes etapas.
- Entender as necessidades do cliente
- Entender as limitações do projeto
- Documentar especificações do escopo
- Validar as especificações do escopo com o cliente
Podemos observar as etapas dentro do processo de Elicitação do projeto, alguns artefatos como Canvas de projeto, Léxicos, Cenários entre outros ajudaram a validar e documentar o escopo
Uma vez consolidado o entendimento do escopo do projeto, seguindo o processo apresentado atrás, uma EAP deve ser criada para auxiliar no entendimento comum do projeto entre a equipe desenvolvedora e o cliente. A EAP deve ser definida a partir do processo abaixo descrito.
- Especificação do escopo
- Identificar entregáveis e estabelecer fases e marcos
- Construir a EAP
- Validar a EAP com o cliente
A EAP se encontra no plano de gerenciamento de tempo
Para garantir que o escopo atende as necessidades do projeto as seguintes medidas de monitoramento e controle serão tomadas ao longo de sua realização. Estão documentadas em cada retrospectiva de sprints.
A EAP deve ser validada com o cliente para que se estabeleça um acordo de escopo e entregáveis do projeto. Essa validação acontecerá mediante reunião entre a equipe de gerência de projeto e o cliente, onde a EAP deverá ser aprovada.
Os entregáveis serão apresentados ao cliente após o fim de duas Releases do projeto para que o mesmo possa aprovar cada um deles. Com a finalidade de minimizar o risco de reprovação de algum artefato, o processo de aceitação proposto na figura abaixo será seguido pela equipe de projeto.
- Construção do artefato
- Validação da equipe de gerência
Qualquer solicitação de mudança do escopo de projeto deverá ser analisada pela equipe de gerência do projeto, tendo em vista o impacto e a relevância da mudança proposta. Mudanças no escopo devem obedecer o seguinte processo.
- Identificar as necessidades da mudança
- Analisar impactos
- Validar mudanças com o cliente
- Realizar mudanças

- Folha de estilo - PEP8<\li>
- Product Backlog
-
Release 01
- Sprint01
- Sprint02
- Sprint03
- Sprint04
- Sprint05
Release 02
- Sprint06
- Sprint07
- Sprint08
- Sprint09
- Sprint10
- Sprint11
- Métricas GQM
- Relatório de fechamento do projeto
- Fotos