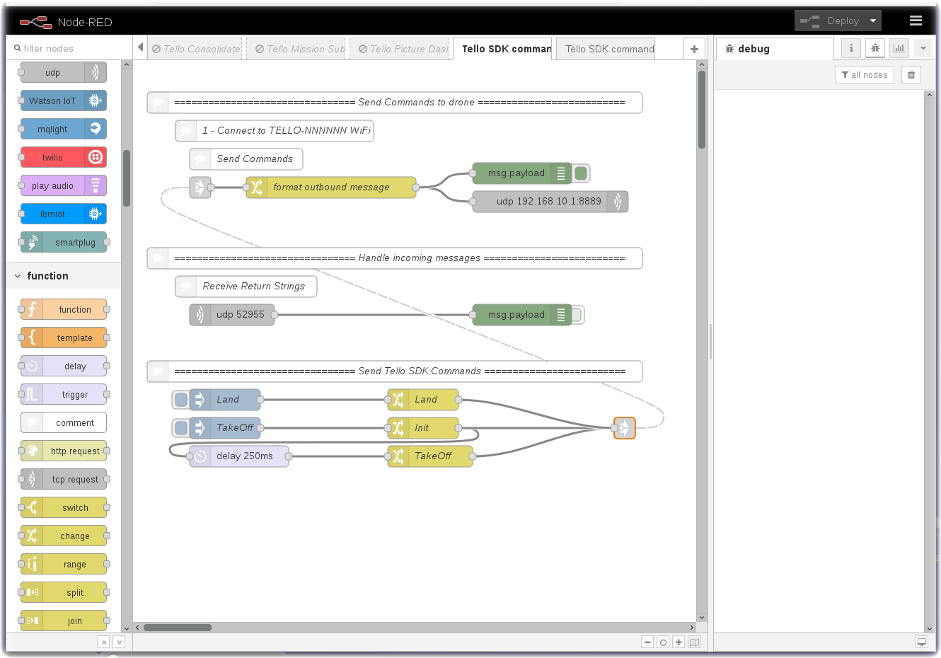
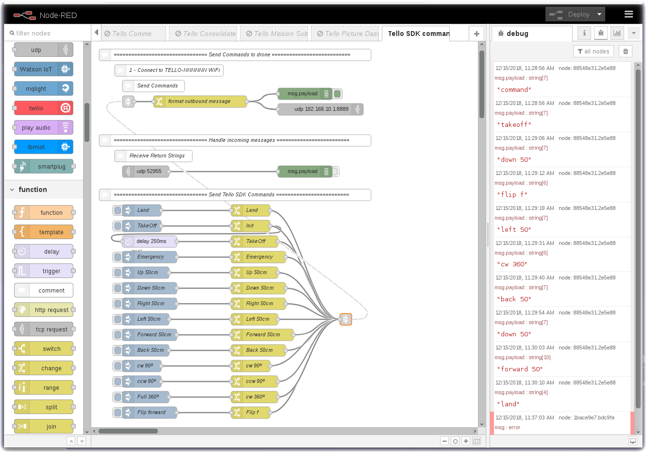
Now that Node-RED is setup and configured we will start to send commands to the drone. If you have a new Tello Drone, you must use the Tello mobile app at least once to activate the drone before using the SDK programming toolkit. The SDK documentation, available from the Ryze downloads page details all the available commands.
The video below shows how commands are sent using the UDP node and also shows how the starter flow was created.
<- Add video here ->
Begin with the Part3 starter flow and add an inject and change nodes to enable the following commands:
- emergency
- up 50cm
- down 50cm
- right 50cm
- left 50cm
- forward 50cm
- back 50cm
- rotate clockwise 90º
- rotate counter-clockwise 90º
- rotate clockwise 360º
- flip forward
When you need to pass a parameter for a command, ensure you use the property msg.payload.tellovalue so the format output message node will generate the correct command to send to the drone.
There is a solution flow available if you need help or want to check your solution.
Home | Node-RED | Setup | Commands | Dashboard | Telemetry | Mission | Pictures | Visual Recognition | Custom Classifier

