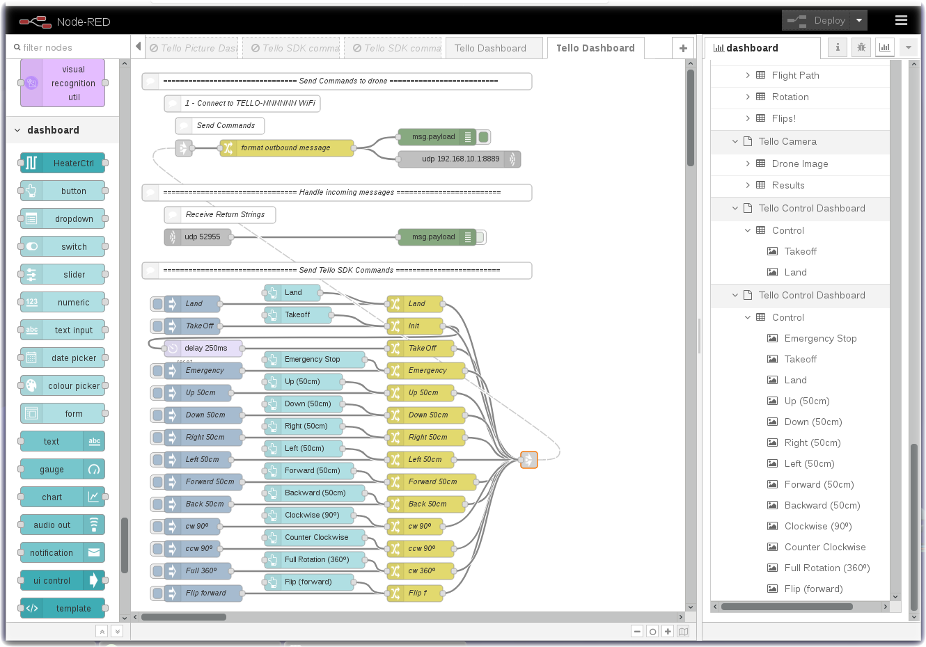
In Part 3 you constructed a Node-RED flow to send commands to the drone. In this Part 4 exercise, we will create a Node-RED Dashboard with buttons that send the SDK commands. Recall in Part 1, you installed the node-red-dashboard nodes and you should find the Node-RED Dashboard nodes in your palette.
The video below shows how button nodes can be configured to send the SDK commands to the drone.
<- Add video here ->
Begin with the Part4 starter flow and add button nodes to the following commands:
- emergency
- up 50cm
- down 50cm
- right 50cm
- left 50cm
- forward 50cm
- back 50cm
- rotate clockwise 90º
- rotate counter-clockwise 90º
- rotate clockwise 360º
- flip forward
Launch the Node-RED Dashboard by turning to the Dashboard tab in the right menu and then click on the launch button.
There is a solution flow available if you need help or want to check your solution.
Home | Node-RED | Setup | Commands | Dashboard | Telemetry | Mission | Pictures | Visual Recognition | Custom Classifier



