In Part 4 you constructed a Node-RED Dashboard flow to send commands to the drone. In this Part 5 exercise, we will create a Node-RED Dashboard with gauges and charts to display telemetry data from the drone.
Open port 8890/udp in your laptop firewall to receive Tello telemetry data. If you want to turn on the video stream, you will need to open port 11111/udp. Send commands and receive responses from the drone on port 8889/udp.
$ sudo firewall-cmd --permanent --add-port=8890/udp
$ sudo firewall-cmd --permanent --add-port=8889/udp
$ sudo firewall-cmd --permanent --add-port=11111/udp
Then reload the firewall to effect the changes:
$ sudo firewall-cmd --reload
If you want to list open ports, run this command:
$ sudo firewall-cmd --permanent --list-ports
On Mac, use System Preferences to open the ports.
- Open System Preferences > Security & Privacy > Firewall > Firewall Options
- Click the + / Add button
- Choose 'node' application from the Applications folder and click Add.
- Ensure that the option next to the application is set to Allow incoming connections.
- Click OK.
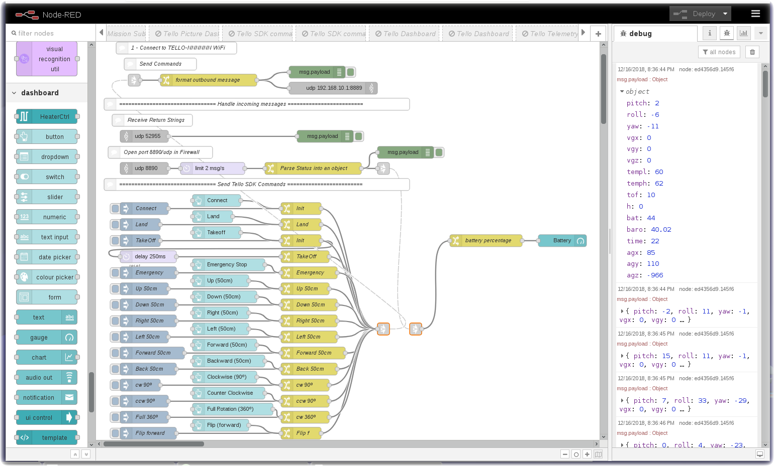
The drone will send telemetry data to port 8890. The Parse Status into an object change node uses a JSONata expression to parse the telemetry data into an JSON Object.
- pitch : the degree of the attitude pitch.
- roll : the degree of the attitude roll.
- yaw : the degree of the attitude yaw.
- vgx : the speed of the “x” axis.
- vgy : the speed of the “y” axis.
- vgz : the speed of the “z” axis.
- templ : the lowest temperature in degree Celsius.
- temph : the highest temperature in degree Celsius
- tof : the time of flight distance in cm.
- h : the height in cm.
- bat : the percentage of the current battery level.
- baro : the barometer measurement in cm.
- time : the amount of time the motor has been used.
- agx : the acceleration of the “x” axis.
- agy : the acceleration of the “y” axis.
- agz : the acceleration of the “z” axis.
JSON Object example output:
{"pitch":7,"roll":33,"yaw":-29,"vgx":0,"vgy":0,"vgz":0,"templ":61,"temph":62,"tof":10,"h":0,"bat":43,"baro":39.96,"time":22,"agx":307,"agy":-324,"agz":-930}
Begin with the Part5 starter flow and add gauge nodes to display telemetry:
- Temp
- Barometer
- Accel X
- Accel Y
- Accel Z
- Speed X
- Speed Y
- Speed Z
Add a Chart node to display
- Drone Height
Add a Text node to display
- Flight Time
There is a solution flow available if you need help or want to check your solution.
Launch the Node-RED Dashboard by turning to the Dashboard tab in the right menu and then click on the launch button.
Home | Node-RED | Setup | Commands | Dashboard | Telemetry | Mission | Pictures | Visual Recognition | Custom Classifier


