Skip to content

Battle System

Rainaldi Satria edited this page Jan 18, 2021 · 1 revision

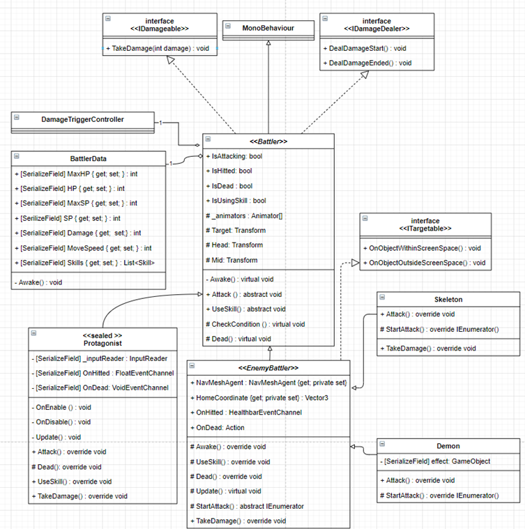
Overview

image
Battle System is a system whose elements aim to create combat in the game.

Table of Contents

  • Create new BattlerData
  • Using BattlerData

Create new BattlerData

To create new BattlerData, right click on Project Folder window, chose Create -> Battle -> BattlerData.

Using BattlerData

image
BattlerData can be used by any Battler.

Clone this wiki locally